2026m01
堀部和経 W.S. 数学 と その周辺 「自宅内」
2026年
「1月の日記」
です。
Background figure by Horibe Kazunori
HOME
・
「自宅」
「日記」の表紙
前の月へ
・
次の月へ
1月1日へ
次の日へ
@2026/1/31(土)
ここ数日「QuadrupleTwistedTorus」に全精力を傾けていて・・・日記をつけていなかった。
次の日へ
@2026/1/30(金)
次の日へ
@2026/1/29(木)
次の日へ
@2026/1/28(木)

次の日へ
@2026/1/27(火)
QTTのページを完成させた。

次の日へ
@2026/1/26(月)
「四構造のトーラスのアニメーションを作ろう」を完成させた。

次の日へ
@2026/1/25(日)
QTT48Full3LayerZoomUpAniは、48コマのアニメを作りました。
動きを滑らかにしました。
自分のブラウザの表示をアップにして、見て下さいね。

次の日へ
@2026/1/24(土)
QTTV22Fullのアニメ
次の日へ
@2026/1/23(金)
QTTV22Fullのアニメ
次の日へ
@2026/1/22(木)
MathematicaでQTTV22の画像のアニメ化をして、楽しんでいます。
Layer1,2の回転を変えてみた。
次の日へ
@2026/1/21(水)
羽田野さんと大曾根で夕食の予定でしたが・・・雪の予報で中止にしました。
でMathematicaで計算三昧。。。Quadruple Twisted Torus カラーリングも終えました。
次の日へ
@2026/1/20(火)
Quadruple Twisted Torus 一応の完成版。
形はこんなものですが・・・カラーリングは、まだまだ
次の日へ
@2026/1/19(月)
Quadruple Twisted Torus
次の日へ
@2026/1/18(日)
Triple Twisted Torus
次の日へ
@2026/1/17(土)
同級生の集まり。
そして同級生の歌を聴く。
次の日へ
@2026/1/16(金)
私、妻、上娘で、妻の実家へ。
昨日のMathematicaDataを再修正して作った画像。
(2,9)Torusおよび(2,13)TorusのGuruguru画像です。
次の日へ
@2026/1/15(木)
2026 Triple Twisted Torus 6-5_001
2000年に作ったMathematicaDataを修正し、
今のMathematicaで作成しなおした。
私、妻、上娘で、妻の実家へ。
昨日のMathematicaDataを再修正して作った画像。
(2,9)Torusおよび(2,13)TorusのGuruguru画像です。
次の日へ
@2026/1/14(水)
2000年に作ったMathematicaDataを修正しなおした。
とりあえずこんな感じにはできた。
次の日へ
@2026/1/13(火)
羽洲さんから「自撮り写真は何が面白いのか、いつでも同じ写真ではないか」と質問された。
記録のためと答えたが・・・うーん、何だろう。
次の日へ
@2026/1/12(月)
昨年10月21日のRIMSの夜の会の写真が、江居さんから届いた。
羽洲さんの腕が長いので、私の写真と比べると・・・全体がうまく写っている。
私の写真も右にアップしておく。
次の日へ
@2026/1/11(日)
Coqのプログラムで「偶数+偶数=偶数」と「奇数+奇数=偶数」の証明を書くことができました。
次の日へ
@2026/1/10(土)
昨日、私のミスでSBI証券に接続できなくなってしまった。
いろいろやって、ますます変になったのだが、最終的に本社の窓口の連絡担当に電話を掛けたら・・・
なんと、2コールで担当者(本当の人)が出てくれて、画面の操作方法をつながるまで伴奏していただいた。
お名前も聞いたがここには書きません。
とても親切にしていただいた、ありがたいことでした。
備忘録としてメモ
次の日へ
@2026/1/9(金)
数学セミナー2月号が届きました。
特集の記事の著者に知合いが3名もいるのです。
こういう事は、なかなか無いので、記念に目次の写真を撮りました。
購入してない方は、図書館等で読んでね〜と、書いておこう。
編集の方へは「ご購入して!」という宣伝が良かったかな〜。
\(^o^)/
次の日へ
@2026/1/8(木)
吉川君と、豊田市博物館と美術館に行ってきた。
次の日へ
@2026/1/7(水)
朝から田口君のところへ散髪に行ってきた。
1か月と4日しかたっていない。
いつもより髪が伸びた気がしていたのだが・・・4日しか多くない。
北庭の駐車場の表面塗装の修正のページへ・・・一番下に昨日の事をまとめてあります。
次の日へ
@2026/1/6(火)
昨日から分けありで、屋根のないところに車を止めていたら
こんな状態ににりました。
朝日に照らされてキラキラしていました。
写真よりもっときれいだったのですが・・・
スマホで写したけど・・・後は想像してね。
次の日へ
@2026/1/5(月)
マンジャロは、1週間に1階なので楽ですね。
次の日へ
@2026/1/4(日)
昨年から処方されている「マンジャロ」の先保護具。
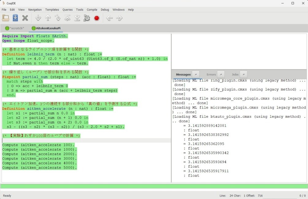
Coqの学習画面・・・ここまでできた深夜ですが
次の日へ
@2026/1/3(土)
自由な時間があるとゆう毎日を遅れ、とても幸せ
そしてまだまだ知りたい数学関係の事を、
毎日仕入て楽しんでます。
今日からは「証明支援系Coq」を学ぼうと思い、
ここに書いておきます。
こうすると自らを「縛れます」からね。
Coqの世界で、一応Codeを書いて(計算?かな)をする事までは確認できた。
いや~、今まで知らなかったなぁ!
こういう世界がある事を、どなたか熟練されている方が、私の近くにいますか????
\(^o^)/
次の日へ
@2026/1/2(金)
Netfrixで、映画「リバー流れないでよ」を見た。
京都貴船の老舗料理旅館を舞台にしたドタバタコメディー
いい出来でした。
次の日へ
@2026/1/1(木)
おせち料理を、2種類発注していた。
初めて、こんなものを買ってみた。
味もかわいらしい、優しい味でした。
TOPに戻る